미국 주식 시장에 상장된 회사들의 정확한 숫자는 모르겠지만, 아마도 수천 개 이상일 거라고 생각합니다. 이 많은 상장 회사 중에 알고 있는 회사는 몇 개정도 될까요? 아마도 1~2 % 정도 되지 않을까 싶습니다.
개인 투자자로서 이렇게 많은 회사들 중 투자하고 싶은 회사를 찾는다는 것은 정말 어려운 일입니다. 전문가들의 조언처럼 분산 투자를 하기 위해서는 본인이 알고 있는 회사 외에도 투자 가치가 있는 회사들을 찾아보고 분석을 해야 합니다.
투자하려는 회사를 찾기 위해서 어디서부터 시작해야 할까요?
제가 가장 먼저 했었던 것은 금융 및 투자 관련 웹사이트에 올라오는 뉴스를 보거나, 투자 포럼에서 다른 투자자들이 남기는 코멘트 등을 참고하여 새로운 회사에 대한 아이디어를 얻고 그 회사에 관련된 정보를 확인하는 방법이었습니다. 이런 방법이 아주 대단한 방법은 아니지만, 단순하고 직관적인 방법이어서 괜찮다고 생각하고 있었습니다.

얼마 전 우연한 기회로 Stock screener라는 툴을 제공해주는 웹사이트를 알게 되었습니다. 많은 투자 웹사이트들이 비슷한 형태의 Stock screener라는 툴을 제공해주고 있었습니다. Stock screener는 투자자가 여러 가지 변수를 정하고 그 기준에 따라 주식을 필터링해주는 도구입니다. 각 웹사이트마다 무료 정보 제공과 프리미엄 정보 제공이 있습니다. 제 생각에는 무료로 제공되는 정보만으로도 투자에 충분히 도움이 된다고 생각합니다.
Stock screener는 주식 시장에 상장되어 있는 회사의 데이터베이스, 투자자의 선택할 수 있는 각종 변수, 투자자가 선정한 선별 기준을 만족하는 회사를 찾는 서치 엔진으로 구성되어 있습니다. Stock screener 사용에 앞서 투자자가 먼저 해야 할 일은 투자자가 원하는 선별 기준을 정하는 것입니다. 예를 들어, 산업 분야, 시가 총액에 따른 분류, P/E ratio에 따른 분류, 주가 범위, 주당 순이익 (EPS) 등의 기준을 정할 수 있습니다.
여러 Stock screener 중에서 자주 언급되고 있는 Stock screener에는 Finviz, Yahoo finance, Zacks Stock, Tradingview, StockFectcher 등의 웹사이트가 있습니다. 개인적으로는 Finviz와 Zacks stock에서 제공되는 Stock screener가 좋은 것 같습니다.
각 Stock screener에 따라 필터링하는 다른 방법들이 제공되고 있으므로 직접 확인하고 본인이 좋아하는 스타일을 선택하면 될 것 같습니다.
Finviz는 주식에 사용되는 전반적인 변수에 대해 손쉽게 찾아볼 수 있는 Stock screener를 제공하고 있습니다.
Yahoo finance의 Stock screener는 기본적으로 제공되고 있는 필터링이 있습니다. 따라서 여러 가지 변수를 직접 넣지 않고도 회사를 필터링할 수 있습니다. Undervalued Growth Stocks, Growth Technology Stocks, Day Gainers, Undervalued Large Caps, Aggressive Small Caps 등 의 기본 필터링을 제공하고 있습니다.
TradingView도 전반적인 필터링이 제공되는데 1분, 5분, 15분, 1시간 등으로 시간별로 검색 결과를 정렬할 수 있는 옵션이 있습니다.
오늘은 Finviz에서 제공되는 screener를 소개해보겠습니다.
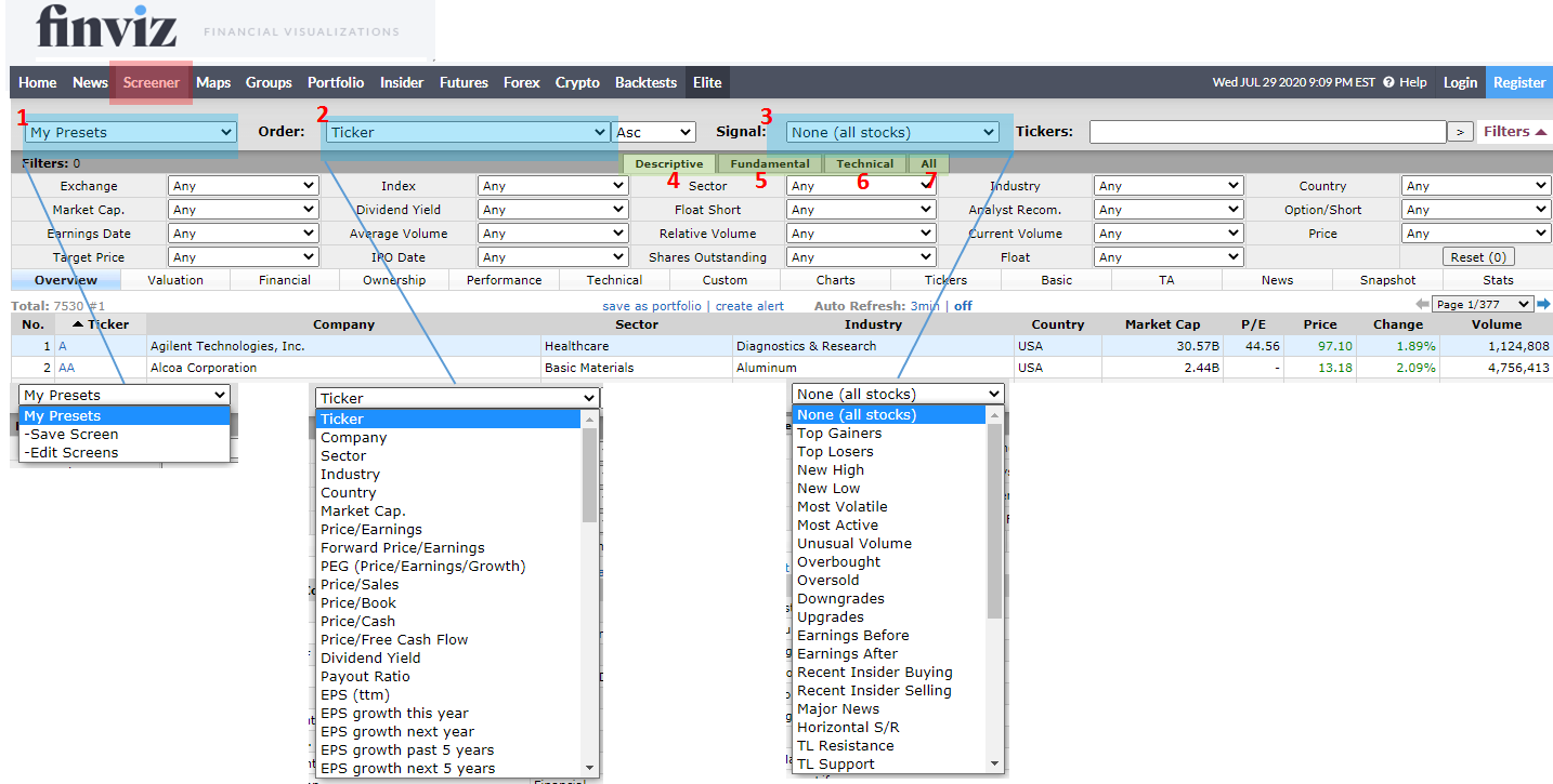
먼저 Finviz 웹사이트에 접속한 다음 메뉴바에서 Screener를 선택하시면 다음과 같은 페이지를 볼 수 있습니다.

제일 위 부분을 보면
1번 항목은 투자자가 원하는 기준을 미리 설정해놓을 수 있으며 차후에 그 기준을 사용할 수 있습니다.
2번 항목은 주식 심벌(Ticker), 회사 이름, 섹터 분야, 인더스트리 분야, 국가, 시가 총액, P/E ratio 등의 변수에 따라 서치 결과를 정렬할 수 있습니다.
3번 항목은 주식의 특별한 시그널에 따라 정렬할 수 있습니다. Top Gainer, Top Losers, New High, New Low 등으로 정렬할 수 있습니다.
4-7번의 항목은 기술적(Descriptive) 분석, 펀더멘틀 (Fundamental) 분석, 기술적 (technical) 분석이 있습니다.
4번 항목을 보면 Exchange, Index, Sector, Industry, Country, Market Cap. Dividend Yield, Float Short, Analyst Recom., Option/Short, Earning Date, Average Volume, Relative Volume, Current Volume, Price, Target Price, IPO Date, Shares Outstanding, Float의 변수가 있습니다. 이는 기술적 (Descriptive) 분석에 관련된 변수를 설정해주는 것입니다.
생소한 변수 몇 개를 정리해보겠습니다. Float Short은 주식 수를 총 주식 수로 나눈 값을 %로 표시합니다. Analysis Recom. 주식에 대한 주식 시장 분석가의 전망입니다. Option/Short은 옵션이 있는 주식이나 공매도 (short selling)가 있는 주식입니다.
Example: 다음 기준으로 주식을 필터링해보겠습니다.
기술적 (Descriptive) 분석, 주식 거래소는 NASDAQ, Index는 S&P 500, Sector는 Technology, Industry는 Semiconductors, Country는 USA, Market Cap. 은 Large ($10 b to $200 b), Dividend Yield는 Over 2%로 필터링했을 때, ADI, AVGO, MXIM, QCOM, TXN 5개 회사를 찾을 수 있었습니다.
결과 값은 Market Cap, P/E ratio, Price, Change, Volume으로 정렬해서 볼 수 있습니다.
첫 번째 정보는 검색된 회사들의 기본적인 정보들을 보여주고 있습니다. 투자자의 선택에 따라 Valuation, Financial, 회사의 주식 차트 등의 다양한 정보를 확인할 수 있습니다.

다음으로 5번 항목은 펀드멘틀 (Fundamental) 분석 관련 변수를 설정해주는 것입니다. 펀드멘틀 (Fundamental) 분석 관련 변수는 P/E ratio, Forward P/E ratio, PEG ratio, P/S ratio, P/B ratio, Price/Cash, Price/Free Cash Flow, EPS 등의 다양한 변수를 포함하고 있습니다.
몇 가지 용어를 설명하겠습니다.
Forward P/E ratio는 다음 회계 연도의 P/E로 예상 수입을 이용하여 P/E ratio를 계산한 값입니다. 계산식은 Forward P/E = 현재 시가 / 주당 예상 수입
향후 수입이 증가할 것으로 예상되는 경우 forward P/E ratio는 현재 P/E ratio보다 낮을 것입니다.
PEG ratio(Price Earnings to Growth ratio, 주가 수익 성장 비율)는 수입 증가를 고려하여 주식 가치를 결정할 때 사용하는 비율입니다. PEG는 예상 3-5 년 성장률 대비 주식 평가 (P/E)를 측정하는 데 사용됩니다. 회사의 미래 성장 정도를 알고 싶을 때 사용할 수 있으며, 낮은 PEG 비율은 주식이 저평가되었음을 나타냅니다. 계산은 PEG = (P/E)/연간 EPS 증가 공식을 사용합니다.
Price/Cash는 주식의 시장 가치와 현금 자산을 비교하는 데 사용되는 비율로 P/C = 현재 시가/주당 현금 계산식으로 계산할 수 있습니다.
Price/Free Cash Flow는 회사의 시장 가격을 연간 잉여 현금 흐름 수준과 비교하는 평가 지표입니다. 계산식은 P/FCF = 현재 시가/주당 현금 흐름입니다.
Return on Assets는 회사의 총 자산 대비 수익률을 나타내는 지표입니다. ROA는 경영진이 자산을 얼마나 효율적으로 사용하여 수익을 창출하는지에 대한 아이디어를 제공합니다. 회사의 연간 수입을 총자산으로 나누어 계산 한 ROA는 백분율로 표시됩니다.
Return on Equity는 주주가 투자한 돈으로 회사가 창출하는 수익을 나타내는 회사의 수익성을 측정하는 지표로 순이익/주주의 지분으로 계산합니다.
Return on Investment는 투자 효율성을 평가하거나 여러 다른 투자의 효율성을 비교하는 데 사용됩니다. ROI를 계산하기 위해 투자의 이익 (수익)을 투자 비용으로 나눕니다.
Example: 펀더멘틀 분석의 변수를 이용하여 회사를 찾아보겠습니다.
사용한 변수는 P/E ratio가 30 이하, PEG (주가 수익 성장 비율)가 1 이하, Price/Free Cash Flow가 15 이하, EPS growth next 5 years가 15% 이상, Return on Assets이 15% 이상을 사용하였습니다. 검색 결과는 CHRS, ISNS, NMIH, OESX의 4개 회사를 찾을 수 있었습니다.

항목들이 잘 정리되어 있어서 초보자들도 쉽게 이용할 수 있을 거라 생각합니다. 잘 모르는 용어가 나왔을 때는 오른쪽 편 위에 보이는 물음표를 클릭하면 Stock screener에 사용되고 있는 모든 변수들에 대한 간단한 설명이 나와 있으므로 이해가 어렵지는 않을 거라 생각이 됩니다.
Stock screener는 투자자가 입력하는 변수에 따른 결과만을 보여주는 것이지, 투자하고 싶은 회사를 좀 더 깊게 알아본다는 의미는 아닙니다. 따라서 투자자가 원하는 기준의 회사를 찾았다면, 그다음으로 검색된 회사들의 추가 분석을 반드시 해야 합니다. 특히, Stock screener는 주가에 영향을 주는 회사의 전반적인 뉴스를 제공하지 않으므로, 선택된 회사의 추가 분석을 위해 회사 관련 경제, 법률, 소문 등의 뉴스를 직접 찾아 확인하는 것이 좋습니다.
Stock screener는 투자자가 투자하고 싶은 회사를 찾을 시간을 절약해 줄 수 있는 좋은 도구입니다. 하지만, 꼭 명심해야 할 것은 투자의 정답을 주는 만능 도구가 아니라는 것입니다. 개인적으로 Stock screener를 처음 알았을 때 새로운 세상을 접한 느낌이었습니다. ^^;; 모두들 유용하게 사용할 수 있는 투자 도구라고 생각됩니다.
'재테크 > 주식공부' 카테고리의 다른 글
| 가치 투자를 위한 지표들 (2) | 2020.08.04 |
|---|---|
| 주식 판매시 알아야할 정보 (2) | 2020.08.03 |
| 주식 분할이란 무엇인가요? (3) | 2020.08.02 |
| 전문가들이 말하는 주식 투자 팁 (2) | 2020.07.31 |
| 주식 Bid, Ask, Spread 의미 (2) | 2020.07.29 |
| ETF 투자 방법 몇 가지 (5) | 2020.07.28 |
| 소형주와 대형주의 비교 (7) | 2020.07.26 |
| 자녀에게 어떤 투자 교육을 할까? (4) | 2020.07.24 |